有些用户因为各种原因导致Win10预览体验计划出错,或是退出(包括看不到退出按钮的)预览体验计划的情况,下面小编整理了Win10致预览体验计划错误重置修复方法,可以通过注册表修复。有需要的朋友可通过以下方法来进行重置Win10Win10预览体验计划

操作方法如下:
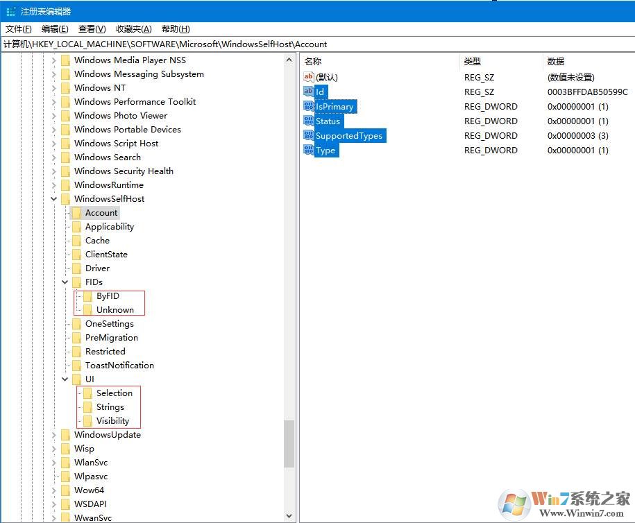
2、展开注册表[HKEY_LOCAL_MACHINE\SOFTWARE\Microsoft\WindowsSelfHost]
3、将WindowsSelfHost位置下所有文件夹中内容(右侧选中部分)删除(包括删除图中红色方框的文件夹),删除后文件夹如下图:

如果你正在使用Win10预览版,预览体验计划出错的话可以按上面的教程来修复。