5118站长工具箱是一款由5188.com推出的网站管理插件,能给搜索引擎优化分析提供强大辅助功能,通过浏览器扩展形式为SEO数据解析工作带来便捷的图形化呈现。持续迭代升级,给网站管理者与搜索引擎优化工作者提供多家搜索引擎(百度、360、搜狗、神马)的站点排名变化曲线、、Nofollow识别等功能。有需要的朋友赶快下载使用吧!
5118站长工具箱安装教程
1、首先用户点击谷歌浏览器右上角的自定义及控制按钮,在下拉框中选择设置。
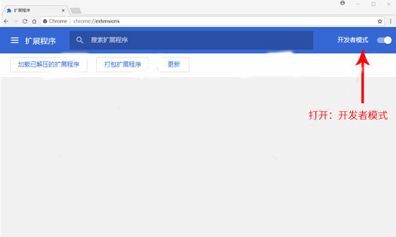
2、在打开的谷歌浏览器的扩展管理器最左侧选择扩展程序或直接输入:chrome://extensions/

3、在扩展中心打开右上角的【开发者模式】按钮

4、点击左上角“加载已解压的扩展程序”,在文件夹弹框窗口中选中刚解压的文件存放位置。点击确定即可。

5118站长工具箱软件功能
1.SEO 大数据:展示网站 5118 权重、百度 / 360 关键词排名曲线、IP 估值、反链、世界排名等综合 SEO 信息。
2.查网站排名词:输入域名即可查询站内关键词百度排名,支持查询结果导出。
3.鼠标查排名词:鼠标悬停网站锚文本,即时显示该关键词百度 PC 排名,结果可导出。
4.查Nofollow:一键查询页面内带 nofollow 的信息,以红色虚线框高亮显示,支持结果导出。
5.查死链:扫描当前网站死链,以红色背景高亮标注,记录于工具栏且可导出结果。
6.查百度收录:扫描网站链接的百度收录状态,未收录链接以黄色背景高亮,支持结果导出与分类查看。
7.开关页功能增强:隐藏百度搜索广告、显示百度排名号码、解锁网页文字复制限制,优化使用体验。
5118站长工具箱软件特色
1.功能全面:涵盖关键词查询、收录查询、外链查询、PR 查询等 SEO 优化常用工具,满足站长日常营销与优化需求。
2.完全免费:无需任何费用,即可使用所有站长工具功能,性价比突出。
3.操作简单:接口便捷,初学者与专业站长均能轻松上手,无需特殊技术背景。
4.数据实时:数据更新及时,可实时掌握网站各项指标,便于快速调整优化策略。
5118站长工具箱常见问答
1.无法检测网站 SEO 信息怎么办?
抓取失败多与服务器状态或网站自身收录波动相关,属正常情况,非大范围波动无需过度担心。
2.如何用工具进行数据统计分析?
将网站加入 5118 网站监控与关键词排名监控,即可便捷分析网站相关数据。
下一篇:最后一页


OneBlack
驱动人生10
新氧医美
360解压缩软件2023
WPS Office 2019免费办公软件
QQ浏览器2023 v11.5绿色版精简版(去广告纯净版)
下载酷我音乐盒2023
酷狗音乐播放器|酷狗音乐下载安装 V2023官方版
360驱动大师离线版|360驱动大师网卡版官方下载 v2023
【360极速浏览器】 360浏览器极速版(360急速浏览器) V2023正式版
【360浏览器】360安全浏览器下载 官方免费版2023 v14.1.1012.0
【优酷下载】优酷播放器_优酷客户端 2019官方最新版
腾讯视频播放器2023官方版
【下载爱奇艺播放器】爱奇艺视频播放器电脑版 2022官方版
2345加速浏览器(安全版) V10.27.0官方最新版