5118站长工具箱是一款免费浏览器扩展软件,通常被称作5118站长工具箱的谷歌浏览器插件。给搜索引擎优化分析工作提供强劲支撑,以插件形态嵌入浏览器,赋予SEO数据解析任务极为便利的可视化能力。是国内屈指可数的站长与SEO专业人员专用浏览器扩展之一,工具箱保持高频迭代。赶快下载使用吧!
5118站长工具箱Chrome插件安装教程
1、首先用户点击谷歌浏览器右上角的自定义及控制按钮,在下拉框中选择设置。
2、在打开的谷歌浏览器的扩展管理器最左侧选择扩展程序或直接输入:chrome://extensions/

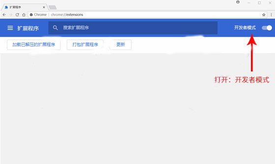
3、在扩展中心打开右上角的【开发者模式】按钮

4、点击左上角“加载已解压的扩展程序”,在文件夹弹框窗口中选中刚解压的文件存放位置。点击确定即可。

5118站长工具箱软件特色
1、全面实用:该工具箱涵盖网站优化常用各类工具,包括热门关键词查询、网站收录查询、外链查询、PR查询、ALEXA排名查询等,可满足站长日常网络营销与SEO优化的全部工具需求。
2、免费便捷:这是其相较于市面上多数站长工具的突出优势,5118站长工具箱免费提供各类站长工具服务,无需任何费用投入,降低使用门槛。
3、操作简易:工具箱配备简洁易用的操作接口,无论是SEO初学者还是专业站长,都能轻松上手操作,无需具备特殊技术基础。
4、数据实时:数据更新及时高效,站长可实时掌握自身网站的各项数据指标,便于快速调整优化策略,提升网站表现。
5118站长工具箱常见问答
1、5118站长工具箱检测不了网站SEO信息是怎么回事?
答:偶尔出现抓取失败属于正常情况,可能与目标服务器状态有关,也可能是自身网站存在临时异常;收录数据有小幅波动也属正常,只要未出现大范围波动,无需过度担心。
2、如何使用站长工具进行数据统计分析?
答:只需将网站添加至5118网站监控与关键词排名监控模块,即可便捷查看、分析网站各项数据,简化统计分析流程。
5118站长工具箱更新日志
v2.0.4版本
1、排除非排名选项的排名
2、修复部分无法获取的排名序号


OneBlack
驱动人生10
新氧医美
360解压缩软件2023
WPS Office 2019免费办公软件
QQ浏览器2023 v11.5绿色版精简版(去广告纯净版)
下载酷我音乐盒2023
酷狗音乐播放器|酷狗音乐下载安装 V2023官方版
360驱动大师离线版|360驱动大师网卡版官方下载 v2023
【360极速浏览器】 360浏览器极速版(360急速浏览器) V2023正式版
【360浏览器】360安全浏览器下载 官方免费版2023 v14.1.1012.0
【优酷下载】优酷播放器_优酷客户端 2019官方最新版
腾讯视频播放器2023官方版
【下载爱奇艺播放器】爱奇艺视频播放器电脑版 2022官方版
2345加速浏览器(安全版) V10.27.0官方最新版